EasyproProdutoGrade
Documentação Técnica
| Nome do cliente | OSKLEN |
| Nome do projeto | Integração LINX - EasyPro |
| Biblioteca | wosk_easypro_produto_grade |
| Data | 30/03/2026 |
Histórico de Versões
| Data | Versão | Modificado por | Descrição da Mudança |
| 30/03/2026 | 1.0 | Maykon/Gustavo | Criação da documentação técnica do serviço de consulta de grade de produto EasyPro. |
Descrição
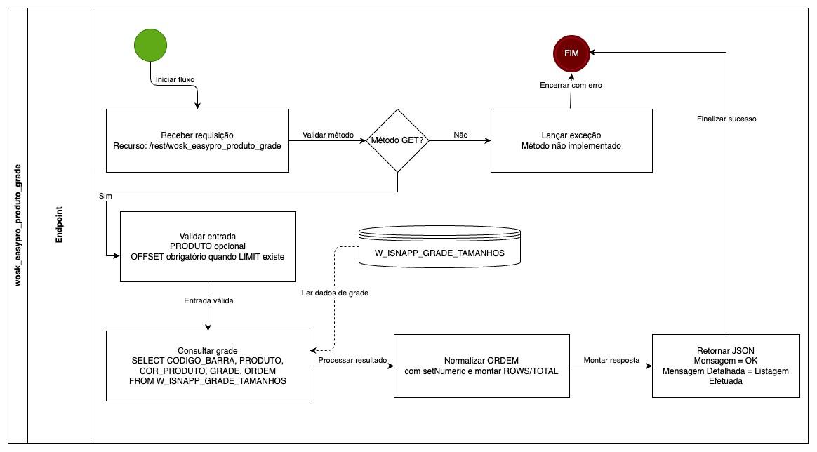
Este serviço de grade de produto disponibiliza a listagem de código de barra, grade e ordem por produto no EasyPro.
O fluxo valida parâmetros de entrada, consulta a view de grade e retorna os dados em formato JSON com totalização.
Endpoint (API)
O endpoint recebe parâmetros de consulta para listar grades de produto, com filtro opcional por produto e paginação opcional por limite e deslocamento.
- Chamada:
Requisição HTTP - Recurso:
/bibliotecas/1bb8f825-8b15-408a-9152-76d40f9df135/wosk_easypro_produto_grade - Método HTTP:
GET
Estruturação de Dados
| Campo | Tipo | Obrigatório | Descrição |
key |
string | Sim | Chave de autenticação da requisição. |
PRODUTO |
string | Não | Código do produto usado no filtro da consulta. |
OFFSET |
number | Condicional | Obrigatório quando LIMIT for informado. |
LIMIT |
number | Não | Quantidade máxima de linhas retornadas. |
Exemplo de payload enviado para o endpoint (JSON):
{
"key": "<API_KEY>",
"PRODUTO": "<PRODUTO>",
"OFFSET": <OFFSET>,
"LIMIT": <LIMIT>
}
Estrutura da mensagem de resposta (GET)
Exemplo de resposta do endpoint (GET):
{
"ROWS": [
{
"CODIGO_BARRA": "7890000000001",
"PRODUTO": "12345",
"COR_PRODUTO": "AZ01",
"GRADE": "M",
"ORDEM": 1
},
{
"CODIGO_BARRA": "7890000000002",
"PRODUTO": "12345",
"COR_PRODUTO": "AZ01",
"GRADE": "G",
"ORDEM": 2
}
],
"TOTAL": 2
}
Tratamento de Dados
Leitura principal: o serviço consulta W_ISNAPP_GRADE_TAMANHOS com retorno de CODIGO_BARRA, PRODUTO, COR_PRODUTO, GRADE e ORDEM. Quando PRODUTO é informado, aplica filtro por igualdade.
SELECT CODIGO_BARRA, PRODUTO, COR_PRODUTO, GRADE, ORDEM FROM W_ISNAPP_GRADE_TAMANHOS
Consulta dinâmica com paginação: quando LIMIT é informado, o fluxo exige OFFSET, converte ambos para inteiro e aplica ordenação por PRODUTO, GRADE e ORDEM com OFFSET/FETCH.
Transformação de dados: o campo ORDEM é normalizado por setNumeric antes da serialização da resposta.
Integração
- Processamento:
Consulta no banco LINX/EasyPro - Tabelas:
W_ISNAPP_GRADE_TAMANHOS
Tratamento de retorno
Sucesso: retorna JSON com ROWS, TOTAL, Mensagem = OK e Mensagem Detalhada = Listagem Efetuada.
Erro: parâmetros inválidos e métodos não implementados resultam em exceção com descrição do problema.
Fluxo do Processo
Critérios de Aceitação
| Processo | Subprocesso | Descrição | Situação esperada |
| Endpoint (API) | Consulta geral | Ao enviar GET sem filtro de produto, o serviço deve listar grades conforme a view de origem. |
Resposta com ROWS preenchido e TOTAL correspondente ao volume retornado. |
| Endpoint (API) | Filtro por produto | Ao enviar GET com PRODUTO, o serviço deve restringir a consulta para o produto informado. |
Somente linhas do produto informado devem ser retornadas. |
| Endpoint (API) | Paginação | Ao enviar LIMIT sem OFFSET, o serviço deve bloquear a execução por validação de contrato. |
Exceção com indicação de parâmetro obrigatório condicional. |
Situações consideradas
| Valor | Significado |
GET |
Executa a listagem de grade de produto. |
LIMIT + OFFSET |
Ativa a paginação ordenada da consulta. |
Mensagem = OK |
Indica processamento concluído com sucesso. |

Nenhum comentário